近日,国际海洋工程知名期刊Coastal Engineering在线发表了来自北京赛车PK10 的最新研究成果“Physically-Informed ViT-GAN for 2D Spectrum Partitioning of Satellite Wave Data”(基于融合物理先验知识的ViT-GAN方法的卫星海浪二维谱分割方法),该成果的第一作者为北京赛车PK10 博士研究生吕韬,通讯作者为陶爱峰教授。
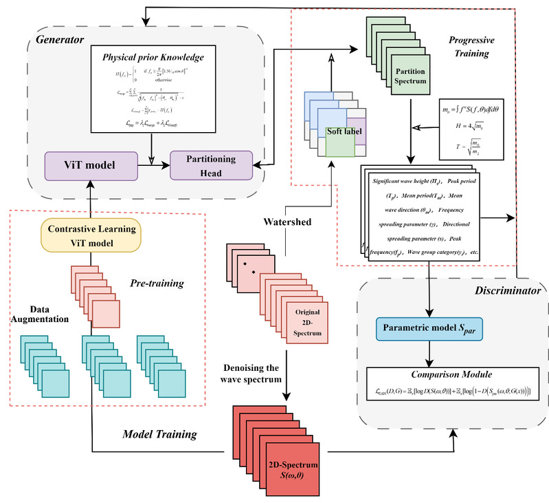
研究团队提出了一种新的波谱自动分区方法——物理信息的Vision Transformer生成对抗网络(PI-ViT-GAN),利用CFOSAT卫星波谱数据。首先通过实施卫星谱数据增强(图1)的对比预训练使模型初步获得捕捉谱特征能力和一定的抗噪声能力(图2)。之后该模型通过视觉转换器(ViT)的自我注意机制,专注于波谱的关键部分,提取波组特征和波元参数。分区头的联合训练实现了波组分区元素指数的输出,而判别器则使用波组特征和参数模型重建波谱,计算与原始观测波谱的误差,以评估分区和重建效果(图4)。此外,该模型整合了两种物理校正功能:波系统分类损失和合并损失,这两种损失都基于波龄标准,指导训练过程并提高模型效率。研究结果表明,通过这种方法重建的理论波谱与原始海浪谱非常吻合(图5),精确度优于CFOSAT自身的SWIM光谱分区产品(图3)。这项工作不仅展示了深度学习技术在海洋和海岸工程领域的应用潜力,还为大数据分析提供了一种新的、可扩展的方法。这种方法能够帮助科研人员更好地理解和预测海洋环境中的复杂物理过程,从而为海岸防护措施的设计和实施提供科学依据。

图1 二维海浪谱数据增强

图2 对比学习策略示

图3 二维海浪谱分割结果示意图

图4 PI-VIT-GAN模型流程示意图

图5 分割重构结果对比图

发表文章列表:
Tao Lv, Aifeng Tao*, Ying Xu, Jianhao Liu, Jun Fan, Gang Wang, Jinhai Zheng, Satellite wave 2D spectrum partition based on the PI-vit-GAN(physically-informed ViT-GAN) method, Coastal Engineering, Volume 191, 2024, 104518, ISSN 0378-3839, //doi.org/10.1016/j.coastaleng.2024.104518.
文章链接://www.sciencedirect.com/science/article/pii/S0378383924000668

